图像风格转绘工作流
0
0
0
0
Anime CharacterHand-DrawnGirlComposition Control
风格转绘
最近更新:初回公開:








这里是喵君的发明室,本次模型为转ComfyUI工作流:风格转绘(面部修复版)
工作流整体 | > :

工作流参数详解 |
Tile Controlnet 建议强度 0.6 ~0.8
Scrribble 涂鸦控制 建议强度 0.4~0.8 (配合Tile,强度不用太高)
K采样器 的 步数 | 采样器 | 调度器 >>> 请搭配自己使用的大模型调整
降噪推荐 : 0.4 ~ 0.8 (存在Controlnet控制,如果想提高风格的感觉可以开高一些)
IPAdapter :权重建议在 0.4~0.6 之间,缩放CFG值在0.4~0.8之间
--------------------------------------------------------------------------------------------------
各个工作区截图
(图像上传和调整区域)

提示词反推区域 (这里为了照顾不愿安装其他提示词反推节点的友友,改成了WD 1.4)

Controlnet 控制区域 和 IPAapter 控制区域


工作区域
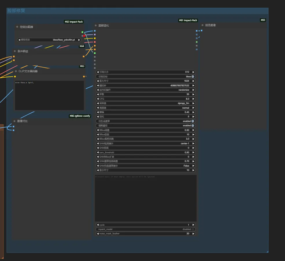
脸部控制区域

谢谢各位对喵君的支持,有合作意向的
VX:yi1678434863
ディスカッション
最も人気
|
最新
送信
もうすぐです
ダウンロード
(0.00KB)
詳細
タイプ
オンライン生成回数
0
ダウンロード
0
ギャラリー
最も人気
|
最新
