Controlnet
0
0
0
0
Anime Style
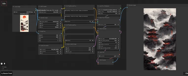
XLabs-Flux-ip-adapter
อัปเดตเมื่อ เผยแพร่ครั้งแรก:

xlabs' IPA model
การอภิปราย
ที่นิยมมากที่สุด
|
ใหม่ที่สุด
ส่ง
เร็วๆ นี้
ดาวน์โหลด
(0.00KB)
รายละเอียด
ประเภท
จำนวนการสร้างรูปภาพออนไลน์
0
ดาวน์โหลด
0
แกลเลอรี
ที่นิยมมากที่สุด
|
ใหม่ที่สุด
