PUS 剑芒艺术flux
0
0
0
0
AnimeAnime StyleBoyStyle Boost
V1.0
最近更新:首次發布:












v1.0:
flux fp8 作为底膜
可comfyUI可webUI
出图类型是 剑芒刀剑,厚涂油画 的风格,在对剑芒剑锋的理解上做出训练,喜欢的欢迎大家返图谢谢!!
封面图皆是本地comfyUI出图,所以可能不会显示参数
如果喜欢本模型可以一键三连(就是点赞与返图鸭)谢谢大家支持
请在提示词前加上触发词:Sword_Art
参数和描述词的例子可以看封面和我在返图区的返图
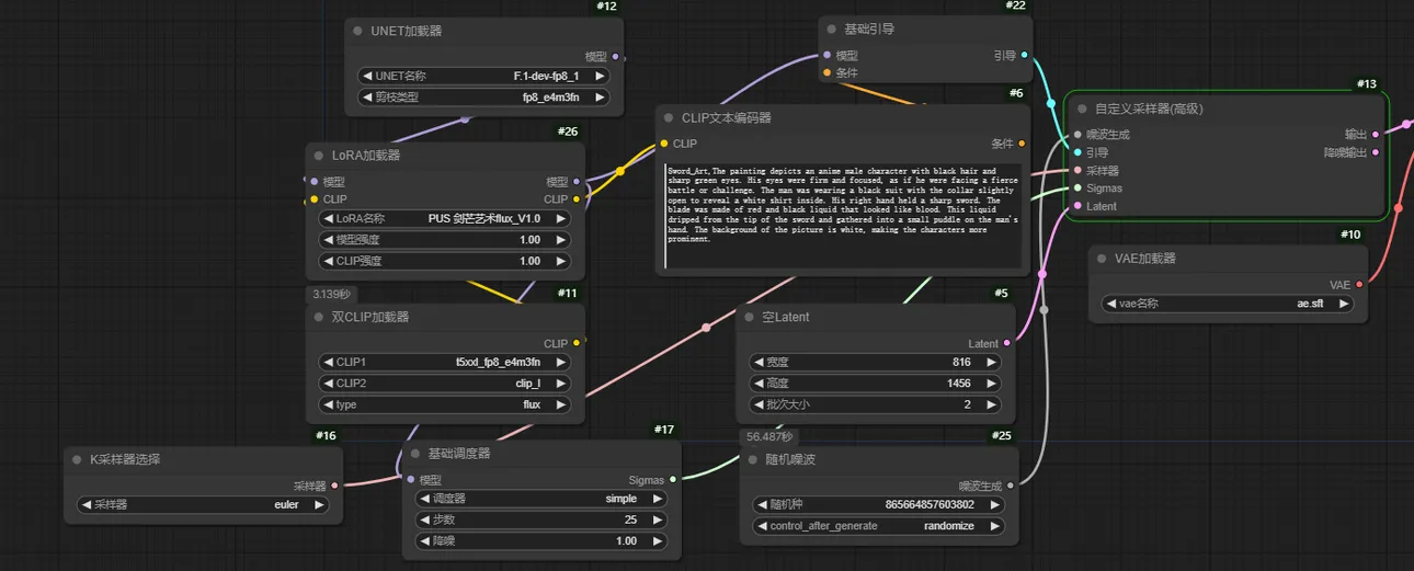
comfyUI请使用fp8-dev的模型,参数如图:
为了你有更加好的生图体验请使用以下推荐参数:
默认采样器,
尺寸:超过1k最好 816*1456 | 1024*1024.....
权重:0.8左右即可
CFG:3.5
无需使用高清修复
无需负面提示词
遇到问题可以跟我反馈,谢谢支持!
討論
最熱門
|
最新
發送
即將推出
下載
(0.00KB)
詳細資訊
類型
線上生成次數
0
下載次數
0
推薦參數
推薦搭配Checkpoint
无
推薦的重量
0.8
CFG
3.5
VAE
无
圖庫
最熱門
|
最新
