2.5D| Hand-drawn style comic FLUX
V1














Model Introduction(Draw with amazing effects without any trigger words, unleash your creativity!)
- Weight: 1
This model can draw various characters, scenes, and everything in between!
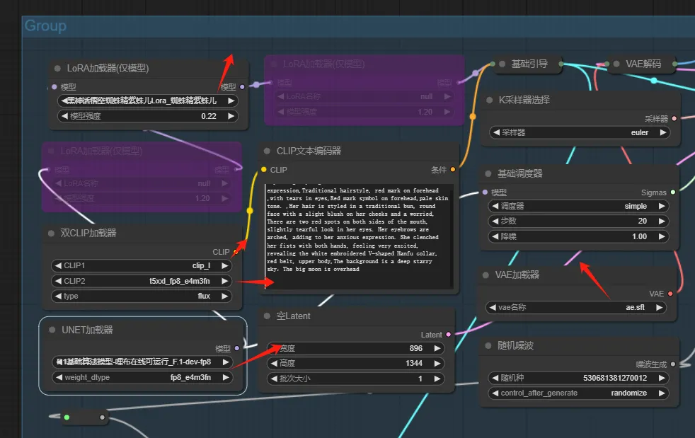
Base model selection:flux1-dev-fp8.safetensors,
Sampler: euler, Scheduler: simple
It's best to download locally or follow the tutorial below to generate images online!
Model Introduction
2.5DLORA combines hand-drawn and anime styles, capable of creating two-dimensional flat images with vibrant and creative illustration hand-drawn style, this LORA is mainly for girls, but also suitable for boys,
Ideal for practicing personal LORA or commercial categories like fashion, clothing, and architectural LORA
For e-commerce fashion, the effect is very good, can generate images directly without models. Personalized portraits, children photography.
Penguin QQ: 695996820
Must-Read Instructions
Convenient for everyone to use directly on Liblib ComfyUI, you can add this LORA to the model library first
then simply click on the belowworkflow, to add the LORA!
Workflow : https://www.liblib.art/modelinfo/090b8ba209154e4a89c0f88888821399?from=personal_page

Base model selection:flux1-dev-fp8.safetensors,
F.1 Basic Algorithm Model - runnable online at Liblib
https://www.liblib.art/modelinfo/488cd9d58cd4421b9e8000373d7da123?from=feed
Add to the model library in advance to select in the workflow or simply search for:F.1 Basic Algorithm Model

You can try the following prompts:
modern art style,highly detailed close up of beautiful young woman as survivor in unique scene with dark tall grass ruined tall hi-tech buildings and dark moss viewed from ground level,toxic plants,stormy sky,neon under ruined spiral bridge,view from below,cinematic,detailed body,detailed eyes,8K,best quality,full sharp,highly detailed,natural skin texture,extreme quality,feel free to customize as needed, most themes can achieve good results, you can also use the prompts of my online images as they are public!
Important points to note when using:This LORA and the images generated are for personal entertainment and interest sharing only, not for any commercial purposes. Any legal consequences are the user's responsibility, and the original author is not liable.
1: Please refrain from selling this model or its derivatives (including fusion models, LORA, etc.)
2: Selling images generated by this model without substantial human modifications to create independent artwork is prohibited.
3: Hosting on any profit-making or fundraising website or application is forbidden. For commercial use of this model and its derivatives (such as content generation services, selling images, posting articles on short video platforms, or using images in publications), please contact the original author for authorization.
4: Do not use this model for illegal or harmful content creation and distribution. Ensure the model is used for positive purposes only and comply with relevant laws and ethical standards.
5: This statement applies to all versions; when using fusion models, please credit the original author. Thank you for your respect and understanding of the model maker.
