Florence2 latest model - Quick Labeling
0
0
0
0
Quick tagging
Recently Updated: First Published:


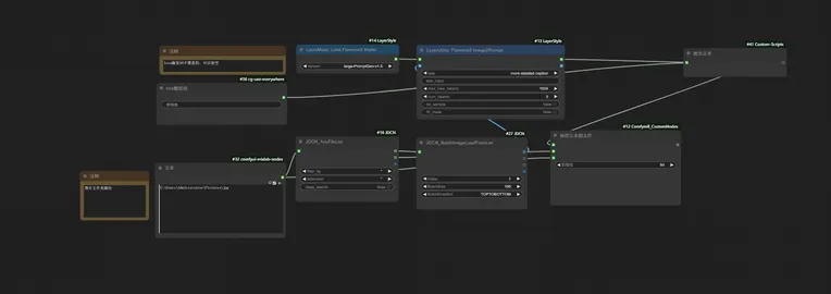
Florence2 latest version large-PromptGen-v1.5 model - fast tagging workflow
Use the large-PromptGen-v1.5 model for tagging, the tagging effect is compared to the joy inference 4b version,
The inference prompts are more concise, the inference is more stable! The inference speed is fast!!! It only takes 3-5 seconds to infer a picture!!!
Experience the joy of fast tagging
Join the lora trigger words writing, if trigger words are not needed, you can choose to leave it blank
Discussion
Most popular
|
Newest
Send
Coming Soon
Download
(0.00KB)
Version Details
Type
Generation Count
0
Downloads
0
Gallery
Most popular
|
Newest
