【XLabs】Flux IP Adapter
0
0
0
0
Classic PaintingTraditional Painting MediaBuildingElement Boost
1.0
Recently Updated: First Published:


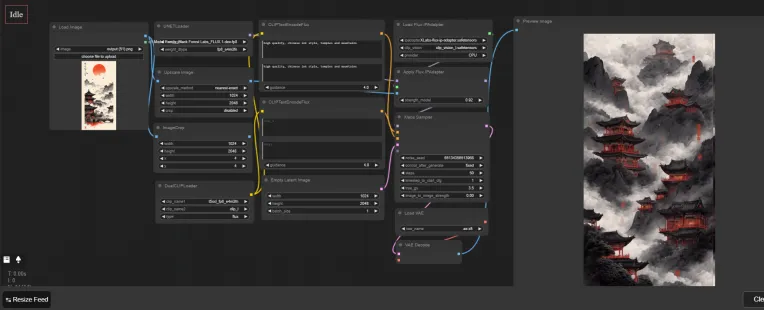
Freshly released Xlabs's IP Adapter!
This version of the IP adapter still has a lot of room for optimization. It is recommended to use brighter images with lower saturation as reference images.
Dark-themed styles tend to produce very dark images after style transfer, while high-saturation images may appear overly saturated after the transfer.
Discussion
Most popular
|
Newest
Send
Coming Soon
Download
(0.00KB)
Version Details
Type
Generation Count
0
Downloads
0
Gallery
Most popular
|
Newest
